Tile Directory
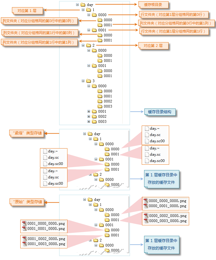
After successfully generating tiles, a series of folder directory structures will be created under the user-specified tile storage path. This document takes image tiles as an example for explanation. The image tile directory is divided into five levels. The following sections provide detailed analysis of the image tile directory structure establishment.
First Level of Tile Directory: Tile Root Directory
Second Level of Tile Directory: Tile Layer Directory
Third Level of Tile Directory: Row Folder
Fourth Level of Tile Directory: Column Folder
Fifth Level of Tile Directory: Tile File
Foundation for Other Level Structure Construction
![]() |
| Figure: Result of an Image Tile Being Generated (Tile Directory) |
