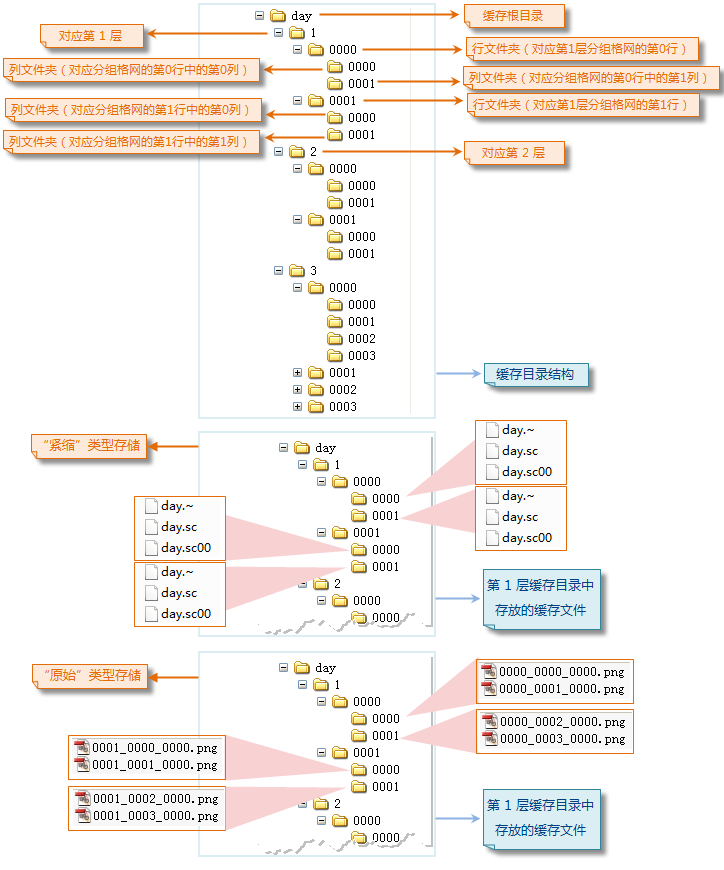
在成功生成缓存后,在用户指定的缓存输出路径下将生成一系列的文件夹目录结构。这里以影像缓存为例介绍。影像缓存目录共分为五个层次,下面对影像缓存目录结构的建立进行具体解析。
缓存目录第一层次:缓存根目录
缓存目录第二层次:缓存分层目录
缓存目录第三层次:行文件夹
缓存目录第四层次:列文件夹
缓存目录第五层次:缓存文件
其他层级结构构建基础