Map Tiles The resulting Tile directory hierarchy varies depending on the Tile Version. The Super Map iDesktopX currently supports six different versions of Map Tiles.
- Version 2.0 corresponds to the IS. NET Tile strategy, and is applicable to products with SuperMap IS. NET of Version 6.0 and above.
- Version 2.1 corresponds to the IS. NET Tile strategy using the new Tile scheme, and is suitable for products with SuperMap IS. NET 6 Service Pack 2 and above.
- Version 3.0 corresponds to the iServer 2.0 Tile policy, and is applicable to the products of the official version 2008 and above of the SuperMap iServer Java. (Currently not supported)
- Version 3.1 corresponds to the iServer 2.0 Tile policy using the new Tile scheme, and is suitable for products SuperMap iServer Java 2008 Service Pack 2 and above. (Obsolete)
- Version 4.0 corresponds to the iServer 6R Tile policy, and is suitable for products of the official version of iServer Java 6R and above. (Obsolete)
- Version 5.0 corresponds to the new iServer 6R Tile policy, which is suitable for products SuperMap iServer Java 6R (2012) Service Pack 1. Only the 5.0 version of Map Tiles can use Tiling Mode: Generate Tiles.
The directory structure of Map Tiles mainly adopts three tile strategies of iServer 6R, iServer 2.0 and IS. NET, which are layered according to different scale levels and are all blocked from the upper left corner of the Specify Range. Map Tiles of versions 2.0 and 2.1 use the IS. NET Tile strategy, Map Tiles of versions 3.0 and 3.1 use the iServer 2.0 Tile strategy, and Map Tiles of versions 4.0 and 5.0 use the iServer 6R Tile strategy.
The following is a detailed description of the directory structure of these three Tile Versions.
IServer 6R Tile Directory Structure Description
IServer 6R is a Tile strategy for the UGC (Universal GIS Class) family of products. The UGC family of products includes the SuperMap desktop product, the component-based Secondary Development platform SuperMap Objects Java/.NET 6R, and the SuperMap iServer 6R family of server products.
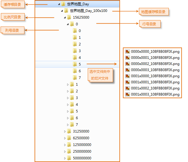
The Map Tiles directory generated by the iServer 6R Tile strategy is divided into six levels, as shown in the following figure:
![]() |
| IServer 6R Tile Directory Structure Description |
- The first layer: Tile root directory, used to save different Tile files. Tile root name can be any name. When you Generate Tiles, you specify by entering the Tile Name.
- Layer 2: Map Tiles directory. The default name format is: MapName _ Width × Height. Where MapName is the Map Name, and Width and Height are the width and height of the picture in hexadecimal. For example, the directory is World Map _ Day _ 100 × 100, indicating that the Picture Size of Map Tiles is 256 pixels × 256 pixels.
- The third layer: Tile catalog of different scale levels. The hierarchical catalog name is the set scale bar size. For example, the file folder of the 15625000 stores all Map Tiles files with a scale of 156 25000.
- The fourth lay: Tile directory of line numbers of different space area. Catalog names are named with the spatial region (Tile Bounds) line number. The so-called spatial region refers to dividing a map into multiple blocks according to the grid block algorithm, and each block represents a spatial region. The width and height of each spatial region is an integer multiple of the tile block. There is at least one picture in the area, and the line number is the number of lines in the space area in the Specify Range. The line number increases from top to bottom, and is expressed in decimal. Line numbers can be negative when the range is extended.
- The fifth layer: Tile directory of column numbers in different space areas. The catalog name is named with the Tile Bounds column number. The column number is the number of columns in the space region within the Specify Range. The column number increases from left to right and is expressed in decimal. Column numbers can be negative when the range is extended.
- Layer 6: TilePicture File name. The format is: RowxCol _ MapHashCode. Postfix. Where Row represents the row number index of the tile picture divided by tile blocks, Col represents the column number index of the tile picture divided by tile blocks, and both Row and Col can be negative numbers. MapHashCode represents the 16-bit HashCode value of the map at the current scale, and postfix is the extension of TilePicture File. As shown in the above figure, the name of the picture is 0000 × 0001 _ 108F8B08FIX.png, 0000 is the row number, 0001 is the column number, 108F8B08FIX is the 16-bit HashCode, and PNG is the extension of the picture.
IS. NET Tile Directory Structure Description
The IS. NET Tile strategy is the earliest Tile strategy used by SuperMap, and it is also constructed by the idea of generating Tiles files (images) in layers and blocks. The Tile update problem is considered from the aspects of coordinate system, map, Layer Style and Layer Bounds. It is mainly the Tile strategy adopted by SFC (SuperMap Foundation Class) series products.
The two-dimensional Map Tiles directory generated by the IS. NET Tile strategy is divided into five levels, as shown in the following figure:
![]() |
| IS. NET Tile Directory Structure Description |
- The first layer: Tile root directory, used to save different Tile files. Tile root name can be any name. When Generate Tiles, specify by entering the Tile Name.
- Layer 2: Map Tiles directory. The default name format is: MapName _ Width × Height. Where MapName is the Map Name, and Width and Height are the width and height of the picture in hexadecimal. For example, the directory is World Map _ Day _ 100 × 100, indicating that the Picture Size of Map Tiles is 256 pixels × 256 pixels.
- The third layer: Tile catalog of different scale levels. The hierarchical catalog name is the set scale bar size. For example, the Map Tiles file with a scale of 156 25000 is saved under the file folder of the 15625000.
- The fourth layer: picture index directory. A map at a certain scale is cut into a plurality of map sheets according to a grid blocking algorithm, and each map sheet corresponds to an index value in the whole map in the form of X * Y. X and Y respectively represent the column number and row number of the map sheet in the map block queue.
- Layer 5: TilePicture File name. The format is centerIndex _ MapHashCode. Postfix, wherein centerIndex represents the center point index of the Tile picture, and MapHashCode represents the HashCode value of the map at the current scale. Postfix is the extension of TilePicture File. As shown in the above figure, for the picture named 332 × 7361 _ 108F8BFIX.png, (332, 7361) represents the index value of the center point of the picture, 108F8 BFIX is the HashCode value of the map at the current scale, and PNG is the suffix name of the picture.
Description of iServer 2.0 Tile Directory Structure
The iServer 2.0 Tile policy, like the IS. NET Tile policy, is a Tile policy for the SuperMap iServer 2.0 product. The two-dimensional Map Tiles directory generated by the iServer 2.0 Tile strategy is divided into five levels, as shown in the following figure:
![]() |
| Description of iServer 2.0 Tile Directory Structure |
- The first layer: Tile root directory, used to save different Tile files. Tile root name can be any name. When Generate Tiles, specify by entering the Tile Name.
- The second layer: Map Tiles directory. The Folder Name format is: MapName _ Width × Height, where Width × Height is calculated in decimal system, that is, the directory name is: Map Name _ the actual width × height of the picture.
- The third layer: Tile catalog of different scale levels. The hierarchical catalog name is the set scale bar size. For example, the Map Tiles file with a scale of 156 25000 is saved under the file folder of the 15625000.
- Layer 4: Tile picture index directory ({ Index _ X }). After the map is divided into blocks, an index number is established for each picture. For each map, M * N pictures are generated according to the TilePicture Size to be generated, each column is Index _ X, the value of X is from 0 to N-1, and each row is Index _ y, the value of y is from 0 to M-1. In this layer, the directory name is the index name of each column, that is, Index _ X, which represents the directory of each column of image Tile.

- Layer 5: TilePicture File name. The format is the value of the Index _ y. Postfix. As shown in the selected folder in the above figure, the folder 5 indicates that the X index number (Index _ X) is 5, and the image name 15 indicates that the Y index number (Index _ y) is 15, so this image is located in the fifth row and the fifteenth column of the map directory.
Related topics
Recommendations for using Map Tiles


