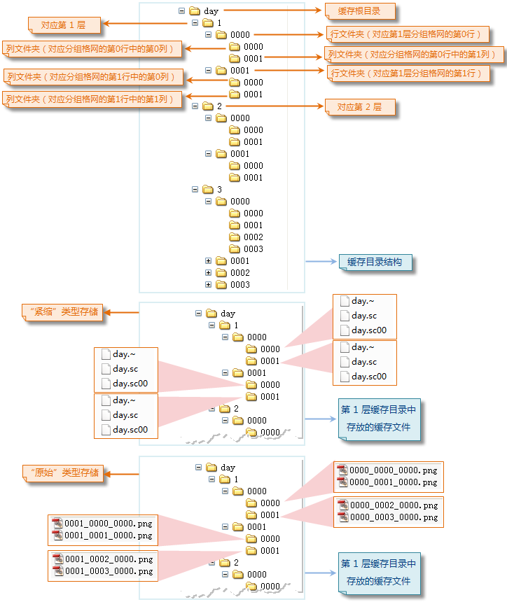
Cache directory
After the Cache is generated successfully, a series of folder directory structures will be generated under the Cache Export Directory specified by the user. Take Imagery Cache as an example. The Imagery Cache directory is divided into five levels. The establishment of the Imagery Cache directory structure is analyzed in detail below.
The first level of cache directory: the cache root directory
Cache Directory Level 2: Cache Hierarchical Directory
Cache directory level 3: line folder
Cache Directory Level 4: Columns Folder
Cache Directory Level 5: Cache File
Other Hierarchy Building Bases
![]() |
| Figure: Results of Generating Imagery Cache (Cache Directory) |
