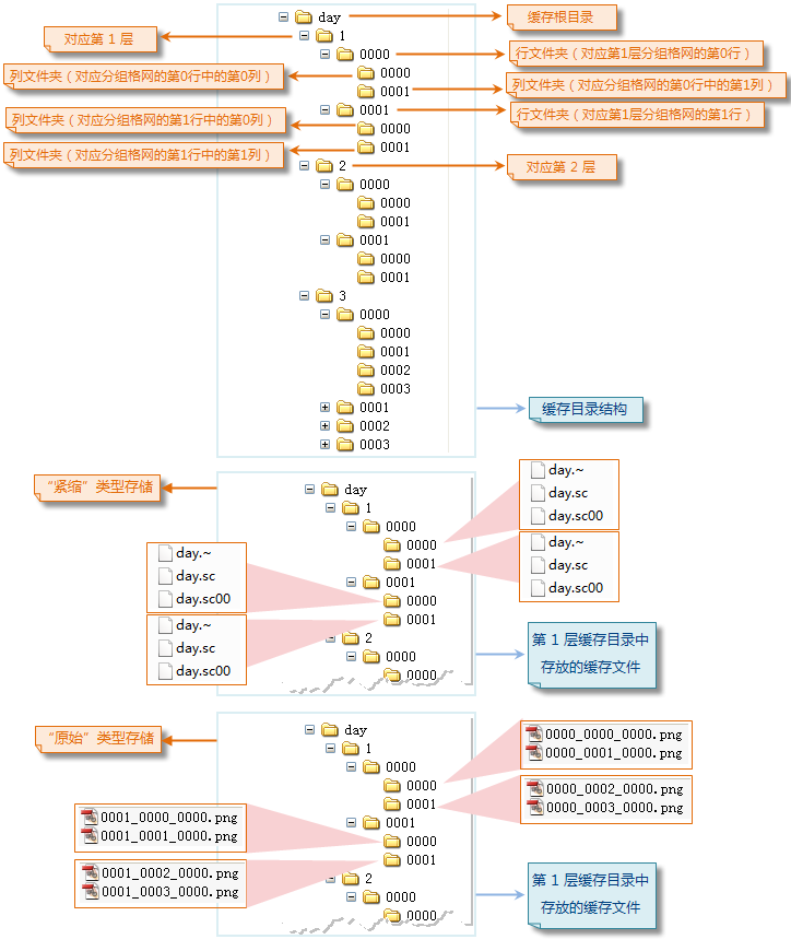
缓存目录

在成功生成缓存后,在用户指定的缓存输出路径下将生成一系列的文件夹目录结构。这里以影像缓存为例介绍。影像缓存目录共分为五个层次,下面对影像缓存目录结构的建立进行具体解析。

图:生成影像缓存的结果(缓存目录)