缓存目录第五层次:缓存文件
影像数据生成缓存后,缓存文件依据存储类型不同有所不同。当存储类型为“紧缩”类型时,缓存文件为压缩后加密的文件;当存储类型为“原始”类型时,缓存文件为图片文件,扩展名为*.png,所生成的图片文件尺寸(采样尺寸)根据所指定的采样尺寸而定,这里为64*64像素。
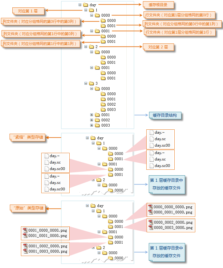
有了缓存目录后,将分层分块处理获得的缓存文件存放到相应的文件夹中,根据各个分层中分组格网划分结果,将分组格网中处于相同分组格网行号和列号的缓存文件放置到与分组格网行号和列号对应的行文件夹中的列文件夹下存放。下面仅对第1层中分块缓存文件的存放进行举例介绍,其他分层缓存文件的放置同理。
将第1层分组格网的第0行第0列区域(即行列坐标为(0000,0000)的区域)中缓存文件放置到缓存目录 “day\1\0000\0000”下;分组格网的(0000,0001)的区域中缓存文件放置到缓存目录 “day\1\0000\0001”下;分组格网的(0001,0000)的区域中缓存文件放置到缓存目录 “day\1\0001\0000”下;分组格网的(0001,0001)的区域中缓存文件放置到缓存目录 “day\1\0001\0001”下,如下图所示:
![]() |
| 图:生成影像缓存的结果(缓存目录) |
